С помощью Geometry Nodes можно создать довольно интересные пространственные структуры.
Принцип очень простой, достаточно выдавить полигоны, немного их уменьшить и затем удалить. Таким же способом можно создавать структуры в виде решеток и без использования модификаторов.
Дальше я приведу примеры последовательностей Nodes и результатов.
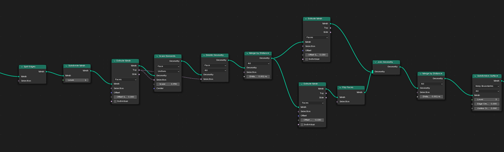
Первый вариант
Mesh в виде решетки с плавными соединениями.


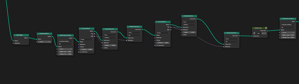
Второй вариант
Mesh тоже превращается в решетку, но на этот раз в месте соединения образуется отверстие в виде многоугольника или звезды, в зависимости от того, сколько ребер соединяется в месте в одной вершине.


Повторяющиеся Nodes собраны в группу.

Третий пример
Mesh преобразуется в решетку, но соединения между элементами решетки отсутствуют. Каждая грань может быть преобразована в треугольник или многоугольник. Сами элементы конструкции могут выглядеть как тонкие трубки, например.


Или немного другой вариант, когда треугольники становятся более широкими.


Вы можете скачать файл, чтобы посмотреть, как все сделано.
Также можно посмотреть туториал с простейшей настройкой анимации с помощью симуляции.