Случай 1
Вам нужно поместить каждый экземпляр Instances в центр грани и сориентировать его по нормали к этой грани. Как показано на рисунке. Случай довольно простой, но при этом он довольно часто встречается.

В этом случае набор узлов для сферы у нас будет выглядеть вот так:
Обратите внимание на отличие версии 4.1 и 4.2

Случай 2
Если нужно использовать случайное распределение Instances, то могут быть проблемы.

Если образцов много и они залезают на соседние грани, то можно использовать, например, вот такой подход:

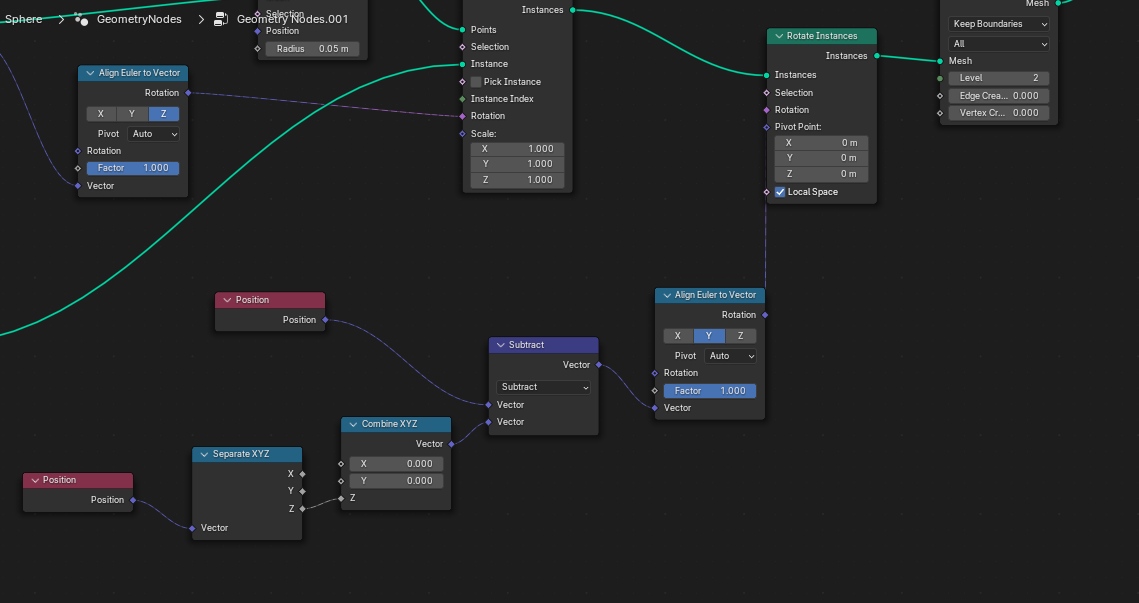
Случай 3
Но в примерах выше у нас используется конус, и он симметричный по Х и У. А что, если образец не симметричный и его нужно ориентировать на поверхности определенным образом? Например, как лепестки вокруг сердцевины цветка.

Используем вариант, как в первом примере. Но получается не очень.

Я специально выделила образец, чтобы было видно, как располагаются его оси. Нам нужно добавить поворот не только по Z, но и по Y. Вот как это будет выглядеть в нашей ситуации:

И не забываем, что в версии 4.2 узел Align Euler to Vector. нужно заменить на AlignRotation to Vector.

Другой пример распределения Instance на гранях и выравнивания их по нормалям и затем случайное вращение. такой подход можно применить для создания эффекта волос или травы.

Видео урок по теме: